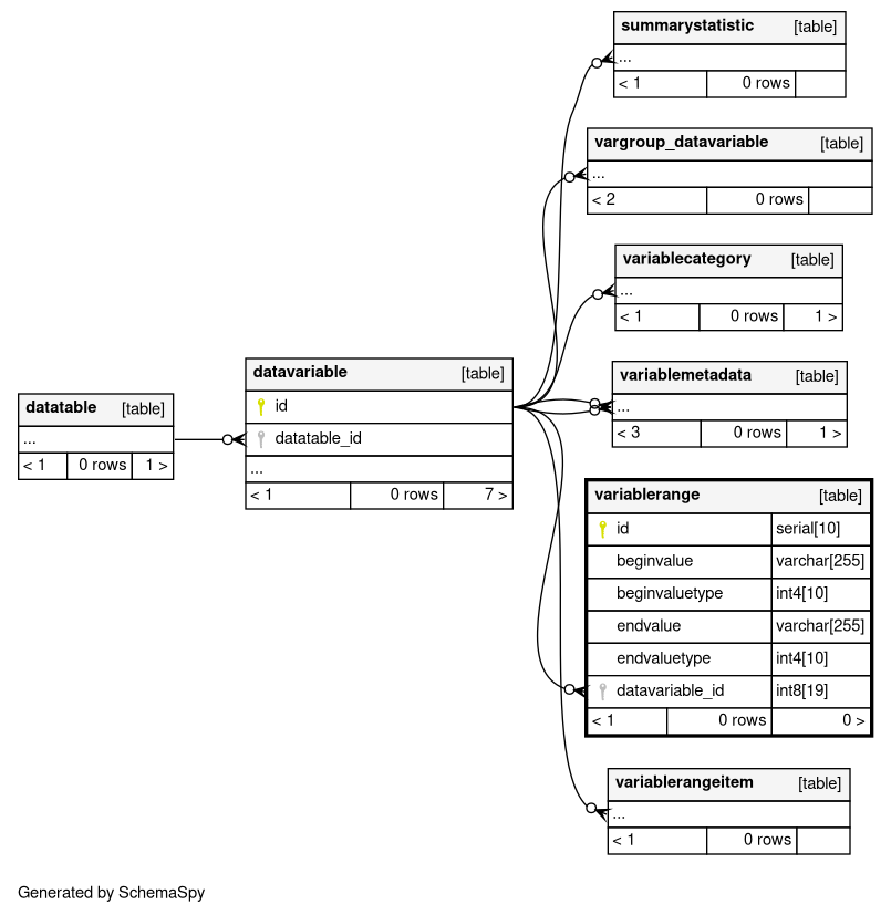
Columns
| Column | Type | Size | Nulls | Auto | Default | Children | Parents | Comments | |||
|---|---|---|---|---|---|---|---|---|---|---|---|
| id | serial | 10 | √ | nextval('variablerange_id_seq'::regclass) |
|
|
|||||
| beginvalue | varchar | 255 | √ | null |
|
|
|||||
| beginvaluetype | int4 | 10 | √ | null |
|
|
|||||
| endvalue | varchar | 255 | √ | null |
|
|
|||||
| endvaluetype | int4 | 10 | √ | null |
|
|
|||||
| datavariable_id | int8 | 19 | null |
|
|
Indexes
| Constraint Name | Type | Sort | Column(s) |
|---|---|---|---|
| variablerange_pkey | Primary key | Asc | id |
| index_variablerange_datavariable_id | Performance | Asc | datavariable_id |

