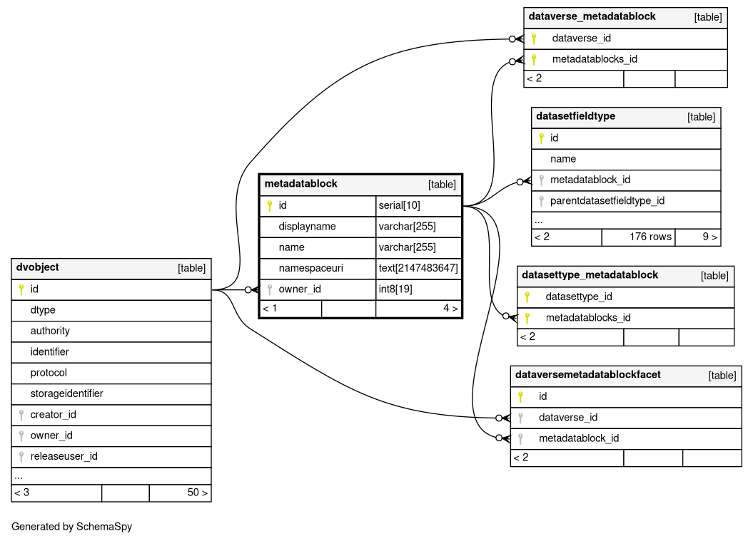
Columns
| Column | Type | Size | Nulls | Auto | Default | Children | Parents | Comments | ||||||||||||
|---|---|---|---|---|---|---|---|---|---|---|---|---|---|---|---|---|---|---|---|---|
| id | serial | 10 | √ | nextval('metadatablock_id_seq'::regclass) |
|
|
||||||||||||||
| displayname | varchar | 255 | null |
|
|
|||||||||||||||
| name | varchar | 255 | null |
|
|
|||||||||||||||
| namespaceuri | text | 2147483647 | √ | null |
|
|
||||||||||||||
| owner_id | int8 | 19 | √ | null |
|
|
Indexes
| Constraint Name | Type | Sort | Column(s) |
|---|---|---|---|
| metadatablock_pkey | Primary key | Asc | id |
| index_metadatablock_name | Performance | Asc | name |
| index_metadatablock_owner_id | Performance | Asc | owner_id |

