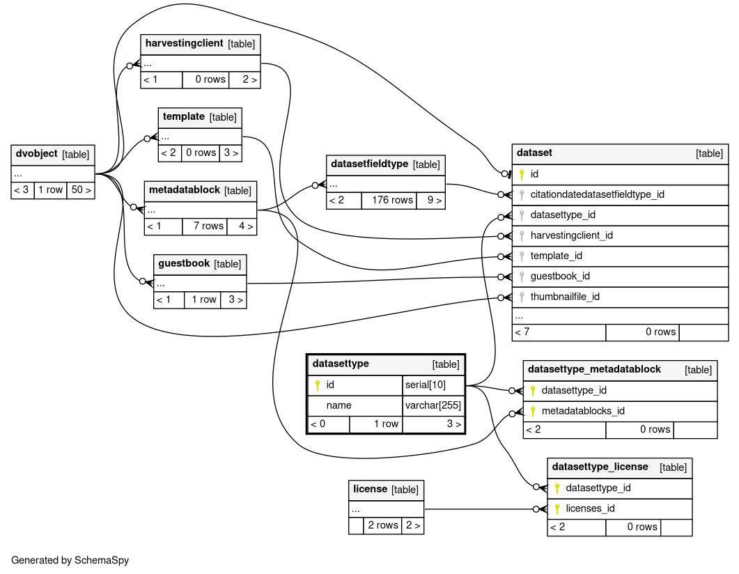
Columns
| Column | Type | Size | Nulls | Auto | Default | Children | Parents | Comments | ||||||
|---|---|---|---|---|---|---|---|---|---|---|---|---|---|---|
| id | serial | 10 | √ | nextval('datasettype_id_seq'::regclass) |
|
|
||||||||
| name | varchar | 255 | null |
|
|
Indexes
| Constraint Name | Type | Sort | Column(s) |
|---|---|---|---|
| datasettype_pkey | Primary key | Asc | id |
| unq_datasettype_0 | Must be unique | Asc | name |

